I have been playing with the dashboards for a while and wanted to show to you how to create Heat Maps in vRealize Operations Manager. Heat Maps are really good because they can combine two metrics together and give a good idea of how each metric is with respect to the other. For example, In Virtualization Storage technology, you can try to see how your datastores are doing with respect to the volumes they are on. In this post I am going to be focusing on Datastores inside of Flash arrays Volumes. These volumes are on PureStorage flash array.
Let me get into the details so you can understand better. I am using vRealize Operations manager Version 6.4.0.4635874. I am using PureStorage All Flash Arrays in this example. So lets start the designing our dashboard.
After you have successfully logged into the vRealize Operations Manager. Click on Home and then Click on “Actions” and Select “Create Dashboard”. You will see the following pop up window come up.

Give the dashboard a name like “FlashArray Volumes Vs Datastore Heat Map” in the “Name” Field. Now click on “Widget List” in the above window. Click on “Heat Map” widget and drag it to the right as shown below.

Once the “Heat Map” widget is there, we need to configure the widget.

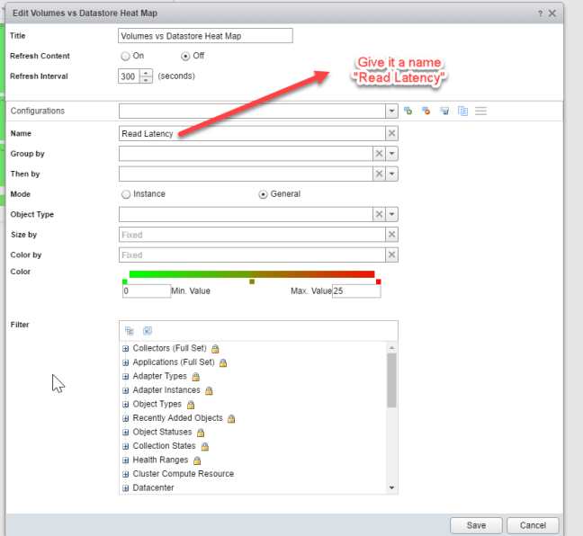
Now you are going to be in this screen. Give the Heat Map a meaningful title like “Volumes vs Datastore Heat Map”.

After giving it a good title like “Volumes vs Datastore Heat Map” we have to give it a Meaningful name. This name will be the name of one of the configuration which we can have in a heat map. For example, in one Heat Map configuration I will be using the “Datastore I/O|Read Latency (ms)” and in the same heat map using I can use another configuration like “Datastore I/O|Write Latency (ms)”. We can have several configurations in a heat map. This will become more clear as I go along.
So, Now I will give the name “Read Latency.

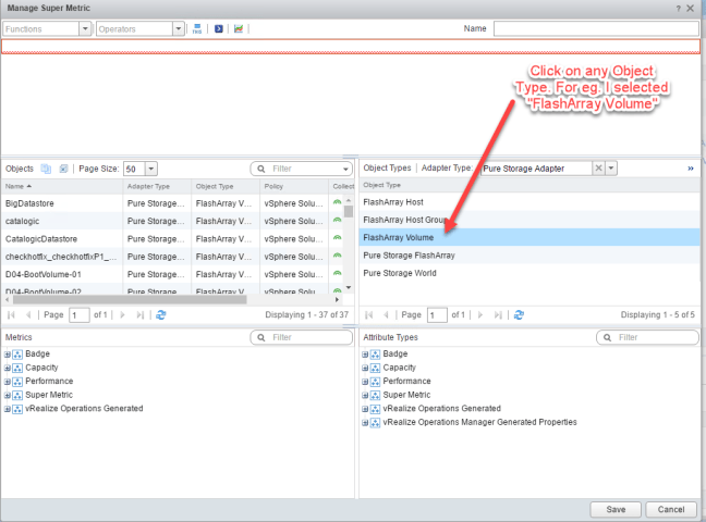
Now we have to group these Datastores in groups of FlashArray volumes. So now we have populate the “Group By” field. I click on the Downward arrow as shown below in the “Group By” field.

Then I clicked on Right Arrow next Pure Storage Adapter as shown below.

I selected the PureStorage “FlashArray Volume” as shown below.

Now we have selected the FlashArray Volume as teh object we are going to be groping all the objects. Now our next task is to select “Object Type”. We will click on the Downward arrow next “Object Type” as shown below.

Now we are choosing the Object Type to be “Datastore” which is under “vCenter Adapter” as shown below. So, we click on vCenter Adapter as shown below.

Now when we see the list of objects under vCenter Adapter we will select “Datastore” object by scrolling down to it.

We are now going to select “Datastore” Object as shown below.

Now we have selected “FlashArray Volumes” to group by and selected “Datastore” object as the type which is going to be inside the FlashArray Volumes as shown below. Our next task is to select a appropriate metric to size the Datastore Objects.

Now I click on empty box in the “Size By” Field as shown below.

Once I click on the Empty Box in “Size By” field, I will see a list of metrics as shown below. But I clicked on the Square Box next to “Capacity” as shown below.

Once I clicked on the Square Box next to “Capacity” I am going to see all the metrics related to Capacity for the “Datastores” object. For this example, I chose “Total Capacity (GB)” but you can any other metric you want. You have to double click on “Total Capacity (GB)” metric to select it.

After selecting “Total Capacity (GB)” metric for “Size By” field, we only have one more metric to select for the last field which is “Color By” Field.

In order to select the Metric for “Color By” field, we have click in the empty box next to “Color By” field as shown below.

Once you click in the Empty Box next to “Color By” field you will see metrics related to Datastore object. I selected “Datastore I/O” as shown below by clicking on the Square box.

Now you can see all the Metrics related to “Datastore I/O” as shown below. I selected “Read Latency (ms)” as shown below, but you can select any metric you want.

Now lastly we have to make sure to enter meaningful values to indicate minimum and maximum values for read latency. If you don’t enter values here, vRealize Operations Manager will autoscale the values for you which might give you unexpected results.

I filled out “0” for Minimum value and “25” for Maximum Value, and then clicked on “Save” below to save the Heat Map configuration.

Now click on DashBoard

Now click on “+” sign next to “DashBoard Navigation” as shown below. This step will ensure where this Dashboard will be showing up in your vRealize Operations Manager.

Now click on the Drop down arrow as shown below. Now you will be given choices as to which tab, you would like to place this dashboard.

I selected “Home” tab as shown below.

Lastly you can click on “Apply Navigations” as shown below and this dashboard will be placed in the Home tab.

Now you can save the Heat Map in the Dashboard by clicking on “Save” as shown below.

Now if you go to Home and then click on “DashBoard List” as shown below, you will be able to see your Dashboard you just created as shown below.

This is the end of creating a Heat Map in a Dashboard in vRealize Operations Manager.
In my next blog posting I will be adding another widget to this dashboard which will give us an insight into what Virtual Machines are running on this datastore.





































